SQL Serverでログインユーザーの権限を確認してみた
purin_it
SQL Serverでログインユーザーの権限を確認するには、sys.fn_my_permissionsビュー等で確認できる。今回は、ログインユーザーのデータベース権限やサーバー権限を確認してみたので、その手順を共有する。
前提条件
下記記事の「前提条件」の内容が完了していること。
Spring BootでSQL Serverに接続しMyBatisを利用してみた今回は、Spring Bootアプリケーションで接続するデータベースをSQL Serverに変更してみたので、そのサンプルプログラムを共...
ログインユーザーの権限確認
ログインユーザーの権限確認を行った結果は、以下の通り。
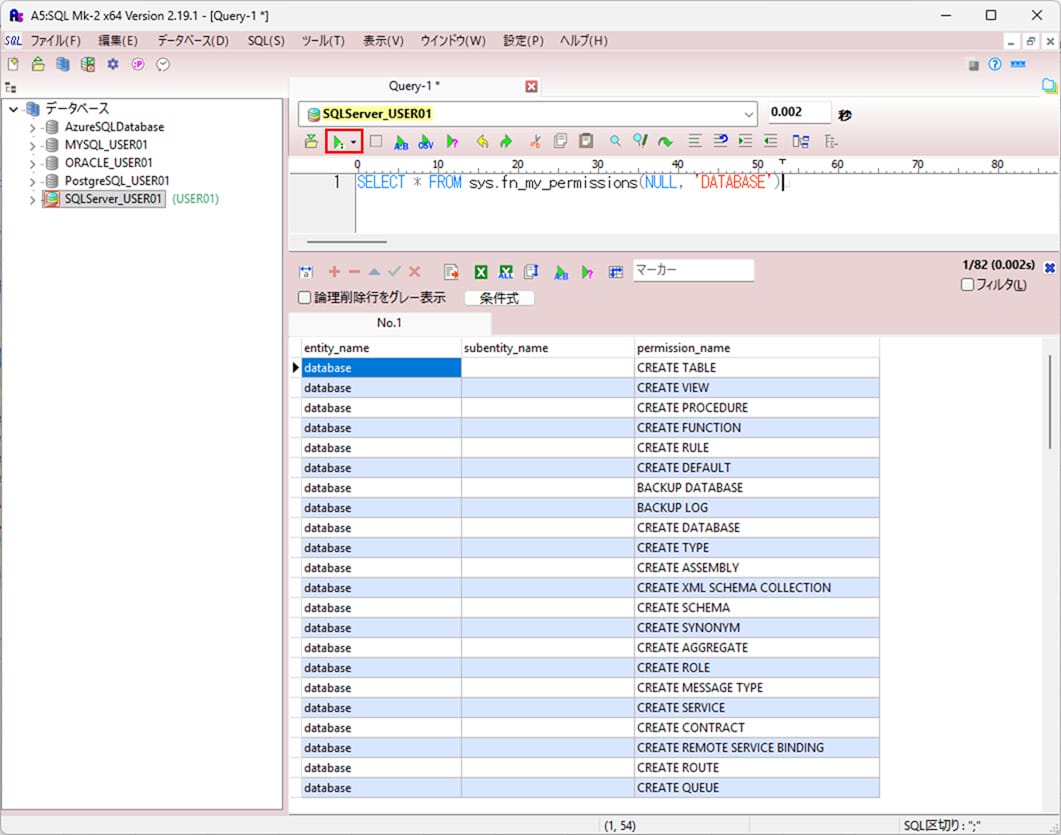
1) ログインユーザーのデータベース権限は、以下のSQLで確認できる。
SELECT * FROM sys.fn_my_permissions(NULL, 'DATABASE')

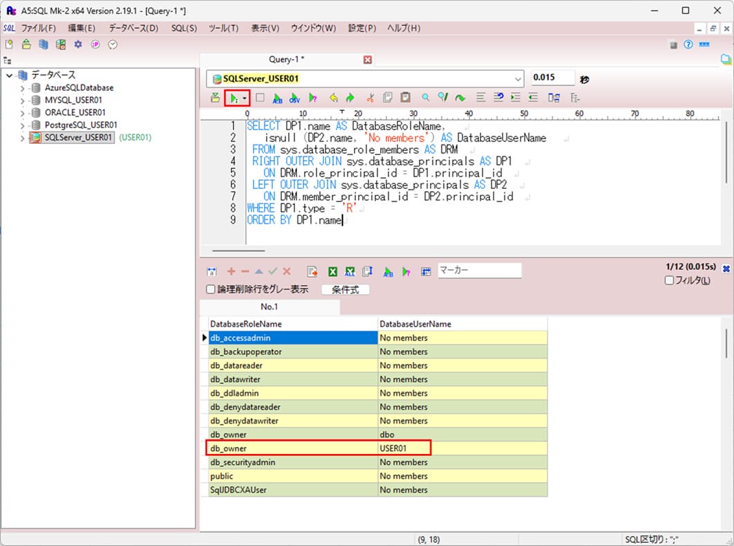
2) 1)でDML(SELECT, UPDATE等)に加え、DDL(CREATE TABLE等)の幅広い権限が付与されているが、これは、ログインユーザーであるUSER01に、db_ownerというデータベースロールが付与されているためである。ログインユーザーのデータベースロールは、以下のSQLで確認できる。
SELECT DP1.name AS DatabaseRoleName, isnull (DP2.name, 'No members') AS DatabaseUserName FROM sys.database_role_members AS DRM RIGHT OUTER JOIN sys.database_principals AS DP1 ON DRM.role_principal_id = DP1.principal_id LEFT OUTER JOIN sys.database_principals AS DP2 ON DRM.member_principal_id = DP2.principal_id WHERE DP1.type = 'R' ORDER BY DP1.name

なお、データベースロールについては、以下のサイトを参照のこと。
https://learn.microsoft.com/ja-jp/sql/relational-databases/security/authentication-access/database-level-roles?view=sql-server-ver17
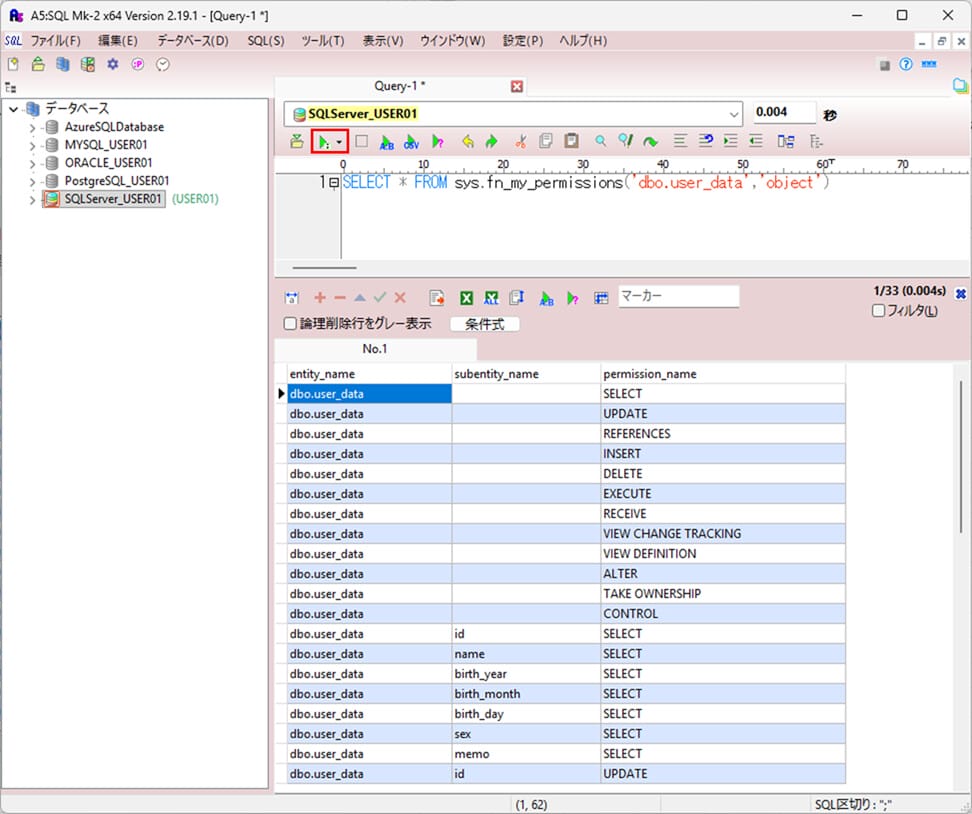
3) ログインユーザーの特定テーブル(下記例ではdbo.user_data)の権限は、以下のSQLで確認できる。
SELECT * FROM sys.fn_my_permissions('dbo.user_data','object')

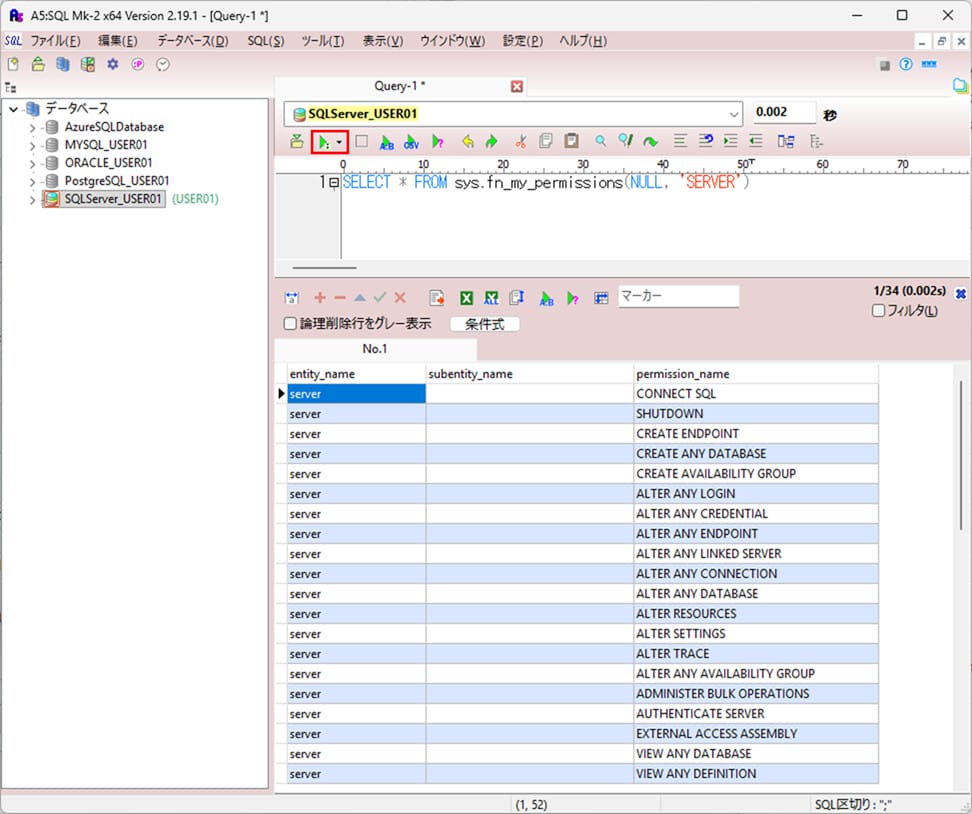
4) ログインユーザーのサーバー権限は、以下のSQLで確認できる。
SELECT * FROM sys.fn_my_permissions(NULL, 'SERVER')

5) 4)で幅広い権限が付与されているが、これは、ログインユーザーであるUSER01に、sysadminというサーバーロールが付与されているためである。ログインユーザーのサーバーロールは、以下のSQLで確認できる。
SELECT roles.principal_id AS RolePrincipalID
, roles.name AS RolePrincipalName
, server_role_members.member_principal_id AS MemberPrincipalID
, members.name AS MemberPrincipalName
FROM sys.server_role_members AS server_role_members
INNER JOIN sys.server_principals AS roles
ON server_role_members.role_principal_id = roles.principal_id
INNER JOIN sys.server_principals AS members
ON server_role_members.member_principal_id = members.principal_id

要点まとめ
- SQL Serverでログインユーザーの権限を確認するには、sys.fn_my_permissionsビュー等で確認できる。








