SQL Serverで複雑なクエリをもつデータ間の差分を抽出してみた
purin_it
SQL Serverで、2つのSELECT文の抽出結果差分を取得するにはEXCEPT演算子を利用すればよいが、WITH句を含むSELECT文の場合、一時テーブルを利用して差分を抽出するとよい。
今回は、2つのSELECT文の抽出結果差分を取得してみたので、そのSQLを共有する。
前提条件
下記記事の「前提条件」の内容が完了していること。
Spring BootでSQL Serverに接続しMyBatisを利用してみた今回は、Spring Bootアプリケーションで接続するデータベースをSQL Serverに変更してみたので、そのサンプルプログラムを共...
差分データの抽出
差分データの抽出用データと抽出用SQL・抽出結果は、以下の通り。
1) 今回は、以下のデータを利用するものとする。
SELECT * FROM user_data

SELECT * FROM user_address
WHERE user_key IN ('post', 'address')

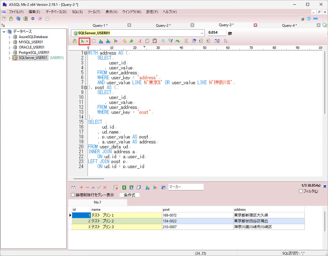
2) 1)のデータから、住所が東京または神奈川であるユーザーのID・氏名・郵便番号・住所を抽出した結果は、以下の通り。
WITH address AS (
SELECT
user_id
, user_value
FROM user_address
WHERE user_key = 'address'
AND user_value LIKE N'東京%' OR user_value LIKE N'神奈川%'
), post AS (
SELECT
user_id
, user_value
FROM user_address
WHERE user_key = 'post'
)
SELECT
ud.id
, ud.name
, p.user_value AS post
, a.user_value AS address
FROM user_data ud
INNER JOIN address a
ON ud.id = a.user_id
LEFT JOIN post p
ON ud.id = p.user_id
3) 1)のデータから、住所が東京または埼玉であるユーザーのID・氏名・郵便番号・住所を抽出した結果は、以下の通り。
WITH address AS (
SELECT
user_id
, user_value
FROM user_address
WHERE user_key = 'address'
AND user_value LIKE N'東京%' OR user_value LIKE N'埼玉%'
), post AS (
SELECT
user_id
, user_value
FROM user_address
WHERE user_key = 'post'
)
SELECT
ud.id
, ud.name
, p.user_value AS post
, a.user_value AS address
FROM user_data ud
INNER JOIN address a
ON ud.id = a.user_id
LEFT JOIN post p
ON ud.id = p.user_id
4) 2)3)のデータ間の差分を抽出するプログラム(select_difference.sql)の内容は、以下の通り。
-- 差分格納用一時テーブルを作成
CREATE TABLE #tmpUser1 (
id INT
, name NVARCHAR(40)
, post NVARCHAR(1024)
, address NVARCHAR(1024)
);
CREATE TABLE #tmpUser2 (
id INT
, name NVARCHAR(40)
, post NVARCHAR(1024)
, address NVARCHAR(1024)
);
-- 東京または神奈川の住所をもつユーザー情報を一時テーブル(#tmpUser1)に格納
WITH address AS (
SELECT
user_id
, user_value
FROM user_address
WHERE user_key = 'address'
AND user_value LIKE N'東京%' OR user_value LIKE N'神奈川%'
), post AS (
SELECT
user_id
, user_value
FROM user_address
WHERE user_key = 'post'
)
INSERT INTO #tmpUser1
SELECT
ud.id
, ud.name
, p.user_value AS post
, a.user_value AS address
FROM user_data ud
INNER JOIN address a
ON ud.id = a.user_id
LEFT JOIN post p
ON ud.id = p.user_id;
-- 東京または埼玉の住所をもつユーザー情報を一時テーブル(#tmpUser2)に格納
WITH address AS (
SELECT
user_id
, user_value
FROM user_address
WHERE user_key = 'address'
AND user_value LIKE N'東京%' OR user_value LIKE N'埼玉%'
), post AS (
SELECT
user_id
, user_value
FROM user_address
WHERE user_key = 'post'
)
INSERT INTO #tmpUser2
SELECT
ud.id
, ud.name
, p.user_value AS post
, a.user_value AS address
FROM user_data ud
INNER JOIN address a
ON ud.id = a.user_id
LEFT JOIN post p
ON ud.id = p.user_id;
-- (#tmpUser1のデータ)-(#tmpUser2のデータ)を表示
SELECT * FROM #tmpUser1
EXCEPT
SELECT * FROM #tmpUser2;
-- (#tmpUser2のデータ)-(#tmpUser1のデータ)を表示
SELECT * FROM #tmpUser2
EXCEPT
SELECT * FROM #tmpUser1;
-- 差分格納用一時テーブルを削除
DROP TABLE #tmpUser1;
DROP TABLE #tmpUser2;上記SQLを実行した結果は以下の通りで、WITH句を含む検索結果(#tmpUser1, #tmpUser2)の差分が表示されることが確認できる。

要点まとめ
- SQL Serverで、2つのSELECT文の抽出結果差分を取得するにはEXCEPT演算子を利用すればよいが、WITH句を含むSELECT文の場合、一時テーブルを利用して差分を抽出するとよい。





